Les mises à jour logicielles ne sont pas seulement une affaire de sécurité, elles témoignent d’un rapport au numérique où chaque détail compte. Maintenir ses programmes à jour, c’est refuser l’obsolescence imposée. Mais lorsqu’il s’agit de Microsoft Edge, ce navigateur installé d’office sur Windows 10, la marche à suivre n’a rien de sorcier. Voici comment garder Edge au goût du jour, sans détour technique ni prise de tête.
Avec Windows 10, Microsoft a tourné la page d’Internet Explorer et livré Edge, un navigateur qui s’inscrit dans la modernité. Ceux qui tiennent à Internet Explorer peuvent encore l’utiliser, mais Edge est désormais la porte d’entrée naturelle sur le web pour tous ceux qui passent par Windows 10.
Lire également : Comment connaître la version de votre navigateur Internet Explorer ?
À la différence de son ancêtre, Edge a été construit pour répondre aux standards du web actuel. Son objectif : offrir une expérience fluide, compatible avec les dernières technologies et les sites d’aujourd’hui.
Edge n’est pas un logiciel que l’on télécharge à part, ni un outil que l’on installe sur un ancien Windows. Il fait partie intégrante de Windows 10. Cela implique aussi que ses mises à jour suivent des règles différentes de celles des navigateurs classiques.
Lire également : Installer edge chromium facilement sur votre ordinateur
Sur Chrome, Firefox ou Opera, un bouton de mise à jour vous tend les bras. Un clic, et la dernière version s’installe en silence. Pour Edge, pas de raccourci évident. Pas de fichier à télécharger ailleurs pour remettre le navigateur au goût du jour. Pourtant, la mise à jour reste à portée de main.
Le site officiel de Microsoft ne propose pas Edge à part, mais il existe tout de même des solutions simples pour profiter des dernières évolutions du navigateur.
Astuce rapide :
Avant de vous lancer dans la mise à jour d’Edge, pourquoi ne pas jeter un œil à Opera ? Ce navigateur, lui aussi bâti sur Chromium, la même base qu’Edge et Chrome, multiplie les outils pratiques.
Son interface se module à volonté : thèmes, extensions, organisation des onglets… tout se personnalise. La bibliothèque d’extensions est vaste, les réglages nombreux, et l’ensemble se prend en main sans effort particulier.
Opera propose aussi un VPN intégré et un bloqueur de publicité. Résultat : navigation rapide, confidentialité renforcée, confort immédiat. Si vous appréciez Edge pour son moteur, autant envisager un navigateur qui pousse l’expérience un cran plus loin.

Opéra
Profitez pleinement de la puissance de Chromium grâce à ce navigateur complet, accessible gratuitement ! Gratuit
Visiter le site Comment obtenir la dernière version de Microsoft Edge ?
Mettre à jour l’ancienne version de Microsoft Edge
Pour les utilisateurs de la première version d’Edge, la démarche se fait via Windows Update.
- Appuyez sur la touche Windows + S et tapez « Edge » dans la barre de recherche.
- Cliquez sur Microsoft Edge
dans les résultats proposés. - Dans Edge, ouvrez le Menu en haut à droite, puis allez dans Paramètres
. - Descendez jusqu’à la section « À propos de cette application ».
- Vérifiez le numéro de version de Microsoft Edge.
- Pour savoir si votre version est la plus récente, comparez-la à la version disponible sur le web en effectuant une recherche rapide.
Si le numéro ne correspond pas, votre Edge n’est plus à jour.
Mettre à jour Edge ne prend que quelques minutes. Il suffit de passer par Windows Update. Les mises à jour s’installent la plupart du temps automatiquement, mais rien n’empêche de forcer la recherche de nouvelles versions.
Voici comment lancer une recherche manuelle de mise à jour :
- Ouvrez l’application Paramètres en pressant Windows + I.
- Dans les Paramètres, rendez-vous sur Mise à jour et sécurité
. - Cliquez sur Vérifier les mises à jour
et attendez la fin du téléchargement. - Une fois la mise à jour installée, vérifiez si Edge affiche maintenant la dernière version.
Le nouveau Microsoft Edge basé sur Chromium
Pour profiter de la version la plus récente de Microsoft Edge, suivez ces étapes :
- Rendez-vous sur le site officiel de Microsoft Edge
. - Téléchargez le programme d’installation.
- Suivez les instructions à l’écran pour finaliser l’installation.
À noter : Passer par le programme d’installation garantit d’obtenir la version la plus à jour de Microsoft Edge.
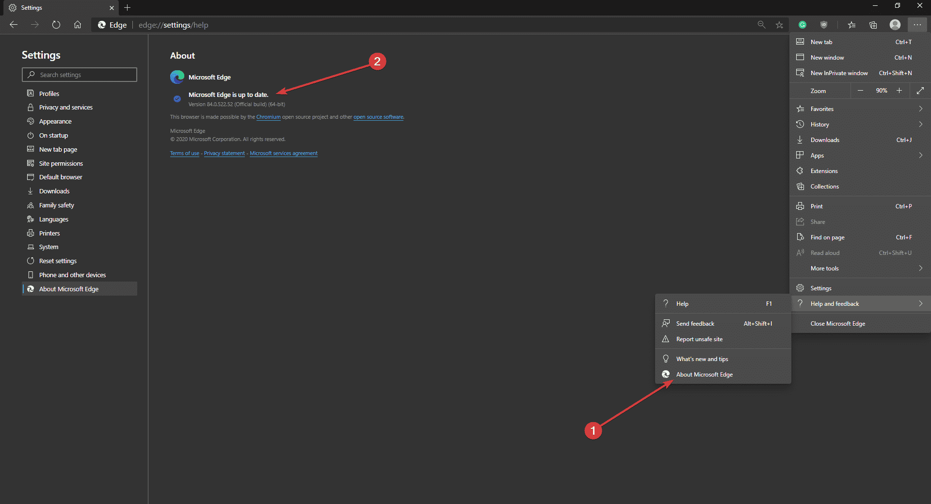
Si Edge est déjà installé, il peut être mis à jour directement depuis le navigateur :
- Ouvrez Microsoft Edge.
- Accédez au menu des paramètres (l’icône à trois points).
- Pointez la souris sur Aide et commentaires
. - Sélectionnez À propos de Microsoft Edge.
- Le navigateur vérifie alors la présence d’une version plus récente et applique automatiquement les mises à jour si nécessaire.
Gardez à l’esprit que certaines nouveautés majeures peuvent mettre du temps à arriver selon la région. Si la dernière version n’apparaît pas immédiatement, il suffit parfois d’un peu de patience.
En définitive, garder Microsoft Edge à jour sur Windows 10 ne demande ni expertise ni manipulations complexes. Quelques clics suffisent, un redémarrage parfois, et le navigateur retrouve toute sa vigueur. Rester attentif à ces mises à jour, c’est aussi choisir une navigation plus sûre, plus stable, et toujours en phase avec les usages du moment. Une routine simple, mais qui fait la différence à long terme.
